Skip to content

AmadeusITGroup/HttpSessionReplacer

Folders and files

NameName
Last commit message
Last commit date

Latest commit

 
 
 
 
 
 
 
 
 
 
 
 
 
 
 
 
 
 
 

Repository files navigation

HTTP Session Replacement

Maven Central Javadocs Travis license Dependency Status SonarQube Coverage SonarQube Tech Debt

This project provides session management including, possibly, distributed session repository for JEE and other java containers. Default implementation comes with in-memory and Redis based implementation.

The project is inspired by Spring Session project and reuses some of redis logic from it. Its objective is to avoid any dependency on Spring libraries, and, so, make it usable in applications that don't use Spring, or that use an older version. The implementation, however, uses the Jedis library directly. This makes the algorithm easier to port to other languages.

The project aims to make session management transparent for existing webapps (zero code change) and as compatible as possible with wide variety of the JEE containers, all the while offering full support for session API including different session listeners.

Redis support includes both single instance, sentinel based and cluster modes. Two session expiration strategies are available when using Redis. One is based on Redis notifications, and antoher on sorted sets (ZRANGE).

Useful links:

HTTP Servlet support

The primary usecase is the support for session management for HttpSessions. Support includes the following:

  • Creation of sessions on demand
  • Storing of session attributes between requests
  • Invalidation of sessions
  • Session expiration management
  • Session propagation to clients via cookie and URL.
  • Full support for all non-deprecated HttpSession methods
  • Support for callbacks for values stored in session that implement javax.servlet.http.HttpSessionActivationListener or javax.servlet.http.HttpSessionBindingListener
  • When used with an agent, support for listener objects such as javax.servlet.http.HttpSessionListener and javax.servlet.http.HttpSessionAttributeListener
  • Support for Servlet 3.1 features such as session id switch
  • Compatibility with Servlet 2.5
  • Session stickiness - sessions can be sticked to node and expiration events will then be triggered on node owner of session
  • Support for non-distributable web applications

General Concepts

Session Repository

The session information needs to be stored between server request. This storage is called session repository. Different repository implementations are supported by the session replacement mechanism.

Configuration

Most of the configuration can be specified with ServletContexts initialization parameters, system properties and some paramaters can be provided via the agent. Unless otherwise specified the general rule for priority of configuration is as follows in descending order:

  • ServletContexts initiate parameters (set through web.xml or programmatically since Servlet 3.x )
  • Agent configuration (when exists)
  • System properties
  • Default values

Architecture

Here is the block diagram of the architecture:

     +--------------------------------------------------+
     |                                                  |
     | +---+          +-------------------------------+ |
     | |   |          |                               | |
     | |   |          |                               | |
     | | * |          |                               | |
     | | F |          |                               | |
     | | I | Wrapped  |        WEB APPLICATION        | |
     | | L | request  |                               | |
HTTP | | T |--------->|                               | |
---->| | E |          |                               | |
HTTPS| | R |          |                               | |
     | | * |          |                               | |
     | |   |          +-------------------------------+ |
     | |   |                          ^                 |
     | |   |      Session interaction |                 |
     | |   |                          v                 |
     | |   +------------------------------------------+ |
     | |          *Session-management*                | |
     | +----------------------------------------------+ |
     |        Container (e.g. JBoss, jetty, tomcat)      |
     +-------------------------------------+------------+
     |            JVM                      |   *Agent*  |
     +-------------------------------------+------------+

In the above picture, Agent, Filter and Session-management are modules added to support session storage in repository.

  • The Filter wraps all incoming requests to allow session retrieval and commit. When using the agent, all filters have code to wrap incoming requests, however, only the first one will wrap it. The following filter in chain will return the request it received. The canonical implementation of a filter is com.amadeus.session.servlet.SessionFilter

  • The Session-management is intercepting all interactions with sessions and communicates with the session repository. Normally, unless using container specific interface, container should not be aware of the existence of the session.

  • The Agent performs instrumentation as described below.

Session management

The general algorithm for managing sessions is independent of the underlying storage. It has the following characteristics:

  • Session retrieval from repository.

  • New session creation of session with cryptographically secure session id. For details see Session id section.

  • Partial and full session updates allows updating all session attributes or only those that were changed or touched during session request (if repository supports it). For details see Optimized session updates section.

  • Support for atomic commit allows updating all attributes at once in one transaction or network exchange (if repository supports it).

  • Support of non-cacheable attributes, i.e. attributes that are stored or retrieved from repository on each access to session attribute. For details see Non-sticky sessions and concurrent access.

  • Support for session encryption when storing sessions into repository.

Optimized session updates

The session management keeps track of the attributes that have changed (including deletion) and only updates those. This means if an attribute is written once and read many times we only need to write that attribute once.

Session management can be configured to update all the attributes no matter what or to update all non-primitive wrappers

Session id

A session id is an UUID generated using type 4 algorithm, a random sequence of bytes encoded in modified base64 algorithm, or a random sequence of bytes encoded in modified base64 algorithm that doesn't allow substrigns that match Luhn checksum. If a request is made for a session with an id that is expired, not valid or not present in the repository, the id is invalidated and a new one is generated. This prevents simple session fixation attack scenario.

UUID based session id

The UUID based session id is activated by setting servlet or system property com.amadeus.session.id to uuid. UUID based session id is the default mechanism at the moment, but this may change before a final release.

If the servlet parameter or system property com.amadeus.session.noHyphensInId is set to true, hyphens are removed from UUID.

Random session id

The random session id is activated by setting servlet or system property com.amadeus.session.id to random. This is default strategy.

Random session id length is specified in bytes using the servlet parameter or system property com.amadeus.session.id.length. The length of the id as a string will be 4 characters for each 3 bytes of the id (with padding up to a number that divides by 4). E.g for 1, 2 or 3 bytes length there will be 4 characters in the id string, for 4, 5 or 6 there will be 8, etc.

Random session id without Luhn checksum matching substrings

The random session id without substrings matching Lunh checksum is activated by setting servlet or system property com.amadeus.session.id to no-luhn. This is useful when there is logic that conceals credit card information (credit card numbers are sequences of numbers that match Luhn checksum).

The session id length is specified in bytes using the servlet parameter or system property com.amadeus.session.id.length. The length of the id as a string will be 4 characters for each 3 bytes of the id (with padding up to a number that divides by 4). E.g for 1, 2 or 3 bytes length there will be 4 characters in the id string, for 4, 5 or 6 there will be 8, etc.

Session format

It is possible to tweak the generated session id format using proper configuration parameter. Parameter com.amadeus.session.timestamp can be used to enforce presence of '!xxxxx' at end of generated jsessionid xxxxx being the number of millis ellapsed since january 1970 and corresponding to UNIX timestamp.

Session isolation

Sessions can be isolated per application. While this is repository dependent, it is expected that repositories support this. This isolation is done using unique identifier called namespace and it should be part of the key or repository choice. The namespace is not communicated to the clients and is only known by the server.

Best practice is to have different namespaces for sessions in different applications or webapps. If applications want to share sessions they can use the same namespace.

In case of webapps, default behavior is that either the namespace is defined using the servlet initialization parameter com.amadeus.session.namespace, or if not present, the context path of the webapp is used.

NOTE: When the context path is used as namespace, two different application servers with different webapps, having the same context path will share the same session namespace if they use the same repository.

Outside servlet containers the default namespace name is default.

Session id propagation between webapps

When propagating a session id from one webapp to another (e.g. using RequestDispatcher), the session id doesn't change. The first webapp that got the request is the one that controls and sets the session id.

Note however, that by default each webapp will store its sessions in a different namespace even if they use the same session id.

Session propagation

Two builtin strategies are available for session propagation. The first one is based on cookies and is the default one. The second one is based on URL rewriting where the session is appended at the end of the path part of URL (preceding the query).

The session propagation can be configured using web.xml (standard Servlet approach)

<web-app>
...
  <session-config>
    <tracking-mode>URL</tracking-mode>
  </session-config>
</web-app>

It can also be configured using system property or servlet initialization parameter com.amadeus.session.tracking. Valid values are COOKIE, URL or DEFAULT (which is same as COOKIE).

The URL rewriting session propagation is not supported on Tomcat 6 based servlet engines (Tomcat 6.x, JBoss 6.x).

Cookie Session Management

The session is stored as a UUID inside a cookie. The cookie name is one of the following by descending order of priority:

  • Using the com.amadeus.session.sessionName initialization parameter of the ServletContext.
  • Using the com.amadeus.session.sessionName system property.
  • JSESSIONID.

In case of HTTPS requests, cookies can be marked as secure. This can be configured by setting the com.amadeus.session.cookie.secure initialization parameter or system property to true.
To apply this behavior only when the request is over secured channel (i.e. HTTPS), set com.amadeus.session.cookie.secure.on.secured.request to true. In this case if request comes over insecure channel (i.e. HTTP), the cookie will not be marked as secure. Reason for this behavior is that application servers are often behind a load balancer or a TLS offloader which calls them via HTTP, so even though the exchange with client is over HTTPS, application server is not aware of it. In those cases we want to force cookie to be marked as secure. When application server is either directly exposed to secured requests or are aware if request is secured via headers injected by TLS offloaders, this additional property allows using that capability to select whether cookie should be marked or not.

For Servlet 3.x and later containers, cookies can be marked as HTTP only. This can be configured by setting com.amadeus.session.cookie.httpOnly initialization parameter or system property to true.

Cookies apply only on the context path of the web app. I.e. it is only sent for URLs that are prefixed by context path.

The cookie expiration is set only if the session has expired, and the value of expiration is 0 (i.e. immediately).

Session stickiness

There is no specific support for concurrent calls on the session. Standard approach to simplify concurrent access to session is to use session stickiness.

Session stickiness implies that subsequent requests for the same session arrive to the same application server node. Load-balancers and proxy web servers can provide such stickiness features. Some vendors call this feature "affinity". The feature is usually based on HTTP cookies.

In general, the support for stickiness depends also on the repository implementation. See the details of the implementation for more information. The default in-memory repository requires session stickiness. Redis repository can support session stickiness.

The cookie or URL representation of a session id doesn't carry any information about the node that owns session, so it is entirely up to load-balancer or proxy web server to handle it.

As per Servlet 3.1 standard, sessions are considered sticky by default. The support for stickiness can be disabled using the com.amadeus.session.sticky system property or servlet parameter.

Non-sticky sessions and concurrent access

When sessions are used with stickiness disabled, multiple nodes can access and modify the session at the same time. The last one modifying the session wins. The concurrency in this case can be supported by declaring some or all attribute names as non-cacheable. When attribute names are declared as non-cacheable, any access to HttpSession retrieving, deleting or storing attributes will trigger retrieval, deletion or storing in remote repository. This may have a negative impact on latency as each attribute is retrieved at the access time and should be used with care. Non-cacheable attributes are specified as comma-separated list using com.amadeus.session.non-cacheable initialization parameter or system property.

Agent and instrumentation

The project comes with a java agent that is used to instrument the ServletContext implementation of the JEE container as well as any Filter used by web applications. The agent also allows the setting of global defaults for the session management.

Filter instrumentation

All classes implementing the Filter interface are instrumented to allow session management. Following modifications are applied:

  • Existing doFilter method is renamed to $$renamed_doFilter.
  • A new method doFilter is created, that wraps http request and response objects into custom wrappers that are responsible for creating the session. The filter commits the session if needed at the end of processing. The equivalent of the code is as follows:
  public void doFilter(ServletRequest request, ServletResponse response, FilterChain chain) throws IOException, ServletException {
    ServletRequest oldRequest = request;
    request = SessionHelpers.prepareRequest(oldRequest, response);
    response = SessionHelpers.prepareResponse(request, response);
    try {
      doFiltеr(request, response, chain);
    } finally {
      SessionHelpers.commitRequest(request, oldRequest);
    }
  }

ServletContext instrumentation

The agent will instrument ServletContext to allow registering and notification of HttpSessionListeners and HttpSessionAttributeListeners. This is done by injecting code that registers listeners associated to ServletContext into the addListener method.

Configuration

To use agent, add the following to the options passed to JVM: -javagent:session-agent.jar=arg,arg,arg

All agent arguments will be set into com.amadeus.session.repository.conf system property if it has not been set already. Few of the arguments will be used by agent itself:

  • provider=factory class for repository or name of the provider.

  • log=debug activates debug mode. Not active by default.

  • timeout= default maximum inactive interval

  • distributable=true: If set to false the session distributution is managed via web.xml and <distrubtale/> tag. Default value is true meaning that all sessions will be treated as distributable, even when it is not specified via web.xml.

  • interceptListeners=true is used to discover HttpSessionListeners and HttpSessionAttributeListeners for applications servers where the base instrumentation doesn't discover them.

The agent will set following system properties:

  • com.amadeus.session.repository.conf - specifies configuration for repository provider. If not set, will be set to the value of the agent argument string.

  • com.amadeus.session.repository.factory - specifies factory class for repository provider. Can be overridden by the agent parameter provider.

  • com.amadeus.session.timeout - default maximum inactive interval. Can be overriden by agent parameter timeout.

  • com.amadeus.session.distributable - if set to false the session distributution is managed via web.xml and <distrubtale/> tag. Default value is true meaning that all sessions will be treated as distributable, even when it is not specified via web.xml.

  • com.amadeus.session.intercept.listeners - true if discovery of listeners is done by creating intercepting calls to listeners by the applications server.

  • com.amadeus.session.debug - true if agent debug level tracing is activated.

Session repository

The session repository is the storage were sessions are stored between requests.

In memory

Default implementation of repository is an in-memory repository. This repository stores sessions in JVM's heap using a ConcurrentHashMap. It doesn't support fail-over or high availability and is primarily meant for test and development. There are no specific configuration parameters for this repository.

This repository is used by default for non-distributable web-apps. It is controlled using the initialization parameter or system property com.amadeus.session.distributable.force which is set to false by default. If this setting has the value true, all web-apps, including those without distributable marker, will be stored in the default repository that supports distribution/replication (i.e. Redis repository). Note that the com.amadeus.session.distributable system property also impacts this behavior. Following table explains interaction between web.xml and these two configuration items:

com.amadeus.session.distributable.force com.amadeus.session.distributable web.xml distributale tag repository used
false false absent In memory
false false present Distributable repository
false true absent In memory
false true present Distributable repository
true false absent In memory
true false present Distributable repository
true true absent Distributable repository + warning
true true present Distributable repository

Redis repository

NOTE: This explanation is adapted from Spring Session.

Sessions are stored using equivalent of the Redis HMSET command:

HMSET com.amadeus.session:webapp-namespace:{33fdd1b6-b496-4b33-9f7d-df96679d32fe} #:creationTime 1404360000000 #:maxInactiveInterval 1800 #:lastAccessedTime 1404360000000 attrName someAttrValue attrName2 someAttrValue2

In this example, the session following statements are true about the session:

  • The session id is 33fdd1b6-b496-4b33-9f7d-df96679d32fe.
  • The session was created at 1404360000000 in milliseconds since midnight of 1/1/1970 GMT.
  • The session expires in 1800 seconds (30 minutes).
  • The session was last accessed at 1404360000000 in milliseconds since midnight of 1/1/1970 GMT.
  • The session has two attributes. The first is "attrName" with the value of "someAttrValue". The second session attribute is named "attrName2" with the value of "someAttrValue2".
  • The session belongs to namespace called webapp-namespace.

Session-management handles optimized writes, so if in a request we update only the session attribute "sessionAttr2", the following would be executed upon saving:

HMSET com.amadeus.session:webapp-namespace:{33fdd1b6-b496-4b33-9f7d-df96679d32fe} sessionAttr:attrName2 newValue

In addition to the special attributes #:creationTime, #:lastAccessedTime, and #:maxInactiveInterval, an attribute named #:invalidSession is put into the set at the start of the delete or invalidation process.

When session stickiness is used another optional special attribute called #:ownerNode is stored in session. It contains the name of the application server node that was the last one to touch the session. The default behaviour is to store host name of the node, but it can also be specified using com.amadeus.session.node system property.

Single instance mode

In single instance mode all containers connect to a single Redis instance.

Single instance mode is activated by specifying mode=SINGLE in the provider configuration string, or by specifying the system property com.amadeus.session.redis.mode=SINGLE.

Sentinel mode

In sentinel instance mode all containers connect to sentinel nodes and obtain the current Redis master node from them.

Sentinel mode is activated by specifying mode=SENTINEL in the provider configuration string, or by the specifying system property com.amadeus.session.redis.mode=SENTINEL. The name of the master can be specified using com.amadeus.session.redis.master.

Node addresses are configured by specifying either sentinel node names or IP addresses. Any DNS name in the configuration is resolved to all mapped IP addresses. This, for example, allows using Kubernetes services to get all sentinel nodes.

Cluster mode

In cluster instance mode all containers connect to cluster nodes and obtain current the Redis nodes from them.

Cluster mode is activated by specifying mode=CLUSTER in provider configuration string, or by specifying the system property com.amadeus.session.redis.mode=CLUSTER.

Cluster mode is configured by specifying cluster node names or IP addresses. Any DNS name in the configuration is resolved to all mapped IP addresses. This, for example, allows using Kubernetes services to get all cluster nodes.

The data for a single session is stored on a single Redis node using the hash tags in the key name (i.e. session is put in braces in key {33fdd1b6-b496-4b33-9f7d-df96679d32fe}).

Due to characteristics of the Redis cluster, the update of data is not done in atomic mode.

Redis Configuration

The redis repository can be configured using either a repository configuration string which is specified using com.amadeus.session.repository.conf servlet initialization parameter, system property or through agent arguments or through the following system properties.

  • com.amadeus.session.redis.host: The ip address or DNS name of Redis server. For Sentinel and Cluster modes it can be slash (/) separated list of servers. If it is a DNS name, DNS resolution will retrieve all associated IP addresses. A port can be provided as part of the address and is separated by commas. Default value is localhost.

  • com.amadeus.session.redis.port: The port Redis server(s) listen to. May be overridden in host configuration. The default value is 6379.

  • com.amadeus.session.redis.master: Name of Redis master in Sentinel mode. Default is com.amadeus.session.

  • com.amadeus.session.redis.mode or mode: Specifies Redis mode. Can be one of SINGLE, SENTINEL or CLUSTER. Default value is SINGLE.

  • Size of Jedis pool. As redis connections are blocking, we create a pool of Redis connections to allow multiple parallel connections to the Redis server. By default set to 100. Defined using the com.amadeus.session.redis.pool system property or servlet initialization parameter, or using the pool configuration parameter.

  • com.amadeus.session.redis.expiration: Specifies the expiration strategy. Can be NOTIF or ZRANGE. See below for explanation. Default is ZRANGE.

Session expiration

An expiration is associated with each session using the EXPIRE command based upon the maxInactiveInterval plus 5 minutes. For example:

EXPIRE com.amadeus.session:webapp-namespace:{33fdd1b6-b496-4b33-9f7d-df96679d32fe} 2100

The expiration that is set is 5 minutes after the session actually expires. This is necessary so that the value of the session can be accessed when the session expires. An expiration is set on the session itself five minutes after it actually expires to ensure it is cleaned up, but only after we can perform any necessary processing. On the other hand, putting expiration assures that data will be removed from the store even if no clean-up has been performed.

NOTE: The session management ensures that expired sessions are not returned to an application. This means there is no need to check the expiration before using a session.

NOTE: For safety reasons, many session management objects expire 5 minutes after the time instant when the session expires. This is a hardcoded value and is meant as a safety margin to complete all necessary processing.

Notification expiration strategy

Doesn't work with Redis cluster

This strategy relies on the expired keyspace notifications from Redis to clean-up and delete expired sessions.

Expiration is not tracked directly on the session key itself since this would mean the session data would no longer be available. Instead, a special session expiration key is used. In our example the expiration key is:

SETEX com.amadeus.session:expire:webapp-namespace:{33fdd1b6-b496-4b33-9f7d-df96679d32fe} 1800 ""

When this key expires, a keyspace notification event triggers a lookup for the actual session and if it exists the session removal starts.

One problem with relying on Redis expiration exclusively is that Redis makes no guarantee of when the expired event will be fired if the key has not been accessed. Specifically the background task that Redis uses to clean up expired keys is a low priority task and may not trigger the key expiration. For additional details see the Timing of expired events section in the Redis documentation.

Missed expire events

To circumvent the fact that expired events are not guaranteed to happen we can ensure that each key is accessed when it is expected to expire. This means that if the TTL is expired on the key, Redis will remove the key and fire the expired event when we try to access the key.

For this reason, each session expiration is also tracked to the nearest minute. This allows a background task to access the potentially expired sessions to ensure that Redis expired events are fired in a more deterministic fashion. For example:

SADD com.amadeus.session:expirations:1439245070 33fdd1b6-b496-4b33-9f7d-df96679d32fe
EXPIREAT com.amadeus.session:expirations1439245070 1439245370

The expiration of this key is set 5 minutes after the minute it actually expires. The background task will then perform following Redis operations:

SMEMBERS com.amadeus.session:expirations:1439245070
DEL com.amadeus.session:expirations:1439245070

From Redis 3.2, a SPOP command can be used instead of the above block. When used in non-cluster mode, the block is wrapped in MULTI/EXEC sequence. In this case, each node retrieves up to 1000 members until all are exhausted, and then a DEL command is issued.

This SMEMBERS command returns the list of sessions for which to explicitly request session expires key (using EXISTS). By accessing the key, rather than deleting it, we ensure that Redis deletes the key for us only if the TTL is expired.

Session access

On each access to session, in this strategy we will remove session key from previous access expirations set using a SREM command and store it in a new expirations set. In our example if the session is subsequently accessed and its minute of expirations is 1439245080, we would send the equivalent of the following commands:

SREM com.amadeus.session:expirations:1439245070 33fdd1b6-b496-4b33-9f7d-df96679d32fe
SADD com.amadeus.session:expirations:1439245080 33fdd1b6-b496-4b33-9f7d-df96679d32fe
EXPIREAT com.amadeus.session:expirations:1439245080 1439245380000

EXPIRE com.amadeus.session:webapp-namespace:{33fdd1b6-b496-4b33-9f7d-df96679d32fe} 2100
SETEX com.amadeus.session:expire:webapp-namespace:{33fdd1b6-b496-4b33-9f7d-df96679d32fe} 1800 ""
Sequence diagram of the notification expiration strategy

Notification expiration strategy sequence diagram

The diagram displays a case where redis expiration (done with SETEX webapp-namespace:expire:{sessionId} 1800) was not triggered.

In this case a thread in our Java client periodically polls our expirations keys mechanism in order to retrieve all the session ids that could have expired. We then do a touch on these keys, which manually makes Redis aware whether these keys have expired. If they have, it will then push this notification to our Java client.

Please note that this diagram is without session stickiness. Besides, we removed the prefix com.amadeus.session for readability.

For diagram source code, see docs/NotificationExpirationStrategy.md.

Session stickiness

Redis session repository doesn't require session sitckiness and it can be disabled. Note however, that the standard behavior for Servlet containers is to have session stickiness. In particular if an application handles concurrent requests accessing same session attributes, or uses stateful session EJBs, stickiness is needed and implemented as follows.

Node stickiness management

In a stickiness scenario only the node owning the session will delete session on expire event.

When using node stickiness, the expire key contains also the node identifier.

SETEX com.amadeus.session:expire:node123:webapp-namespace:{33fdd1b6-b496-4b33-9f7d-df96679d32fe} 1800 ""

When the listener running in the JVM receives the event that this key expires, it checks if the key prefix matches the nodes one. If it is the case, the session will be deleted.

We also need to handle the case where the owner node doesn't receive this notification (e.g. the node is down, there were network issues, Redis servers are busy). For this reason we add a forced-expirations key that is set one minute after the expirations key. It has almost the same semantics and logic, with the only difference being that the key is different and it is set to expire one minute later. The first JVM server receiving this message will force expirations of all sessions present in this key.

In the above example, when the session was created, we would send also the following:

SADD com.amadeus.session:forced-expirations:1439245080 33fdd1b6-b496-4b33-9f7d-df96679d32fe
EXPIREAT com.amadeus.session:forced-expirations1439245080 1439245380000

When the session is subsequently accessed, again, in the above example, the following sequence is sent.

SREM com.amadeus.session:forced-expirations:1439245080 33fdd1b6-b496-4b33-9f7d-df96679d32fe
SADD com.amadeus.session:forced-expirations:1439245080000 33fdd1b6-b496-4b33-9f7d-df96679d32fe
EXPIREAT com.amadeus.session:forced-expirations:1439245080 1439245390

When a node gets the request for a session, if it is not the owner of that session, it will additionally delete the old expire key and create new one with its own id. This is expected to happen if a failover occurs at load-balancer in front of JEE servers. E.g. load-balancer detects that old node is not responding and decides to send session to new one.

The session will still be valid, but it will have a new owner node. It would look as follows:

DEL com.amadeus.session:expire:OLDNODEID:webapp-namespace:{33fdd1b6-b496-4b33-9f7d-df96679d32fe}
SETEX com.amadeus.session:expire:NEWNODEID:webapp-namespace:{33fdd1b6-b496-4b33-9f7d-df96679d32fe} 1800 ""
Sessions that do not expire

If the session never expires, there is no corresponding expire key and it is not stored in expirations or forced-expirations sets. The primary key of the session is marked as persisted using PERSIST command:

PERSIST com.amadeus.session:{33fdd1b6-b496-4b33-9f7d-df96679d32fe}
Network traffic and JVM processing remarks

Each session that expires will geneate message to every JVM running the web application (JVM node). Each node will check the incoming message, and in case of sticky sessions, only the nodes owner of the session reacts to this mesage. When using non-sticky sessions, all JVM nodes will try to get information about the session, but only the first JVM node that gets the message will process it.

Each clean-up key (i.e. expirations or forced-expirations) will generate one message to each JVM node every minute when there are sessions that expire in the previous minute. Each JVM node will try to process the message, but only the first one will actually get the content and process it.

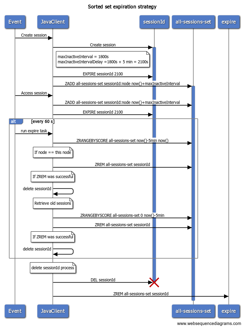
ZRange expiration strategy

This strategy relies on the Redis Sorted Set aka ZRANGE. In this case there is a single Sorted Set with a key com.amadeus.session:all-sessions-set. Each session id is stored in this sorted set using its expiration instant as the score.

The background task will then perform following Redis ZRANGEBYSCORE operation to retrieve all expired session and initiate deletion. For example, at the instant 1439246090000, we would use

ZRANGEBYSCORE com.amadeus.session:all-sessions-set 0 1439246090000
Session stickiness

When using ZRANGE strategy with session stickiness, we store owner node of each session. The background task will first retreive all sessions from last 5 minutes and expire only ones belong to the node in question.

After this, the background task will load all sessions that expired until 5 minutes before now. It is assumed that all of those sessions no longer have legitimate owner, as otherwise, the owner node would have time to expire them. Consequently, they can be removed by any node, and first node that removes their key from sorted set will be the one that will exipre them.

Sorted set expiration strategy sequence diagram

For diagram source code, see docs/SortedSetExpirationStrategy.md.

Session Encryption

See docs/ENCRYPTION.md.

Thread pools

The session support system manages two thread pools:

  • one for executing long running or blocking tasks.
  • one for executing scheduled tasks (at a given moment in future).

If the JEE container supports it, threads are obtained using the managed thread factory using the default JNDI name java:comp/DefaultManagedThreadFactory). If the application is not running in container, or if the JEE container doesn't support managed thread factories, threads are created using Executors.defaultThreadFactory().

Logging and Monitoring

Logging

The logging is based on slf4j framework. Like other dependencies, this one is shaded and doesn't interfere with applications that use slf4j themselves.

The implementation behaves differently from standard slf4j framework, as it is able to delegate logging to any one of the following frameworks in order of precedence:

  • log4j (if org.apache.log4j.Logger class is present in class loader)
  • commons logging (if org.apache.commons.logging.Log class is present in class loader)
  • JDK4 logging
  • simple logging to stderr

In case of log4j logging, the logging mechanism also adds a field containing session id to the Mapped Diagnostic Contex (MDC) implementation. The added field can be added to the output of the logger. By default, the name of the field is JSESSIONID, but it can be configured using system properties:

  • com.amadeus.session.logging.mdc.enabled activates session id to MDC. Default value is true.
  • com.amadeus.session.logging.mdc.name specifies the name of MDC field. Default value is JSESSIONID.

Monitoring via JMX

All metrics are exposed as JMX beans under metrics.session.NAMESPACE where NAMESPACE is either the context path of the JEE web application or the namespace configured via com.amadeus.session.namespace.

Session metrics

  • com.amadeus.session.created measures the total number of created sessions as well as rate of sessions created in last 1, 5 and 15 minutes.
  • com.amadeus.session.deleted measures the total number of deleted sessions as well as rate of sessions measures rate of sessions deleted in the last 1, 5 and 15 minutes.
  • com.amadeus.session.missing measures the total number of session which were not found in repository and also measures rate of such occurrences in last 1, 5 and 15 minutes.
  • com.amadeus.session.retrieved measures the total number of session retrievals as well as the rate of sessions retrieval from store in last 1, 5 and 15 minutes.
  • com.amadeus.session.timer.commit measures the histogram (distribution) of the elapsed time during commit as well as the total number of commits and rate of commits over the last 1, 5 and 15 minutes.
  • com.amadeus.session.timer.fetch measures the histogram (distribution) of elapsed time during fetches of session data from the repository as well as the total number of fetch requests and rate of fetch requests over the last 1, 5 and 15 minutes.
  • com.amadeus.session.serialized.bytes measures the amount of data that was serialized to be sent.
  • com.amadeus.session.serialized.distribution measures the statistical information about data that was serialized in last 5 minutes.
  • com.amadeus.session.deserialized.bytes measures the amount of data that was deserialized when received.
  • com.amadeus.session.deserialized.distribution measures the statistical information about data that was deserialized in last 5 minutes.
  • com.amadeus.session.invalidation.errors.expiry measures the total number of invalidation errors.
  • com.amadeus.session.invalidation.errors measures the total number of invalidation on expiry errors.

Total number of active sessions is the total number of created sessions on all nodes minus total number of deleted sessions on all nodes.

Timings

  • com.amadeus.session.timers.delete-async measures the histogram (distribution) of elapsed time during deletes of sessions as well as the total number of deletions and the rate of deletions over the last 1, 5 and 15 minutes.
  • com.amadeus.session.timers.redis.expiration-cleanup measures the histogram (distribution) of elapsed time during expiration cleanup of sessions stored in Redis as well as the total number of expiration cleanup invocations and the rate over the last 1, 5 and 15 minutes.
  • com.amadeus.session.timers.redis.forced-cleanup measures the histogram (distribution) of elapsed time during forced cleanup of sessions stored in redis as well as the total number of expiration cleanup invocations and the rate over the last 1, 5 and 15 minutes. Forced cleanup is used with session stickiness.
  • com.amadeus.session.timers.in-memory-cleanup measures the histogram (distribution) of elapsed time during expiration cleanup of sessions stored in memory as well as the total number of expiration cleanup invocations and the rate over the last 1, 5 and 15 minutes.

Thread pool monitoring

For thread pools of blocking/long running tasks the library exposes following metrics:

  • com.amadeus.session.threads.active: Number of running tasks.
  • com.amadeus.session.threads.largest: The largest recorded size of pool.
  • com.amadeus.session.threads.pool: Current size of pool.
  • com.amadeus.session.threads.waiting: Number of tasks waiting in queue.

For thread pools of scheduled tasks the library exposes following metrics:

  • com.amadeus.session.scheduled-threads.active: Number of running tasks.
  • com.amadeus.session.scheduled-threads.largest: The largest recorded size of pool.
  • com.amadeus.session.scheduled-threads.pool: Current size of pool.
  • com.amadeus.session.scheduled-threads.waiting: Number of tasks waiting in the queue.
  • com.amadeus.session.scheduled-threads.tasks: Approximate total number of tasks that have been scheduled.

Redis monitoring

In the following metrics, HOST corresponds to Redis host.

  • com.amadeus.session.redis.HOST.active: Number of active Redis connections.
  • com.amadeus.session.redis.HOST.idle: Number of idle Redis connections.
  • com.amadeus.session.redis.HOST.waiting: Number of Redis requests waiting for connection.
  • com.amadeus.session.redis.failover: When using sticky sessions, number of failovers (session retrieval from different node) that occurred.

Classpath and dependency notes

The project depends on following external projects

During build, the dependencies are 'shaded' using the maven shade plugin. The packages are moved into com.amadeus.session.shaded hierarchy and as such are not visible under their default packages.

About

Store JEE Servlet HttpSessions in Redis

Topics

Resources

License

Code of conduct

Security policy

Stars

Watchers

Forks

Packages

No packages published

Contributors 9

Languages